Configurar un Azure Active Directory
Contexto
No soy profesor, estas son mis propias notas, las de un estudiante insignificante, Aaron (Iso) Pescasio.
Para entender mejor Azure Active Directory, decidí crear mi propio tenant y configurar un lab de Azure AD.
Esto me permitió explorar las características de Azure AD, como la gestión de usuarios, la sincronización con un Active Directory on-premise, y la integración con aplicaciones en la cloud.
Esta guía detalla los pasos que seguí para configurar un tenant de Azure AD y sincronizar un AD local con la cloud.
Creando un Tenant de Azure
Primero, necesitas crear una cuenta de Microsoft Azure, que tiene una opción completamente gratuita.
Luego, ve al portal https://portal.azure.com para crear un nuevo "tenant" de Azure AD.



Creando mi primera cuenta en el tenant
Una vez en el nuevo "tenant" en el portal (si no se ha hecho ya), crea un nuevo usuario. Esta cuenta se utilizará para sincronizar el AD local con la cloud de "Azure AD".



Una vez que el usuario está creado (esto tomará de 1 a 2 minutos), copia el UPN del usuario. Por ejemplo: apes@labapes.onmicrosoft.com.
Configurando Azure AD Connect
Para la instalación de Azure AD Connect, simplemente utilicé la configuración predeterminada.



















Servicio de Sincronización de Azure AD Connect
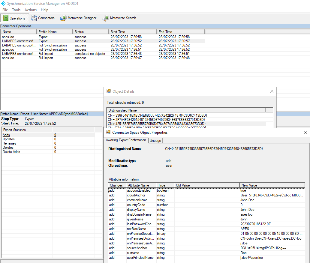
Una vez que AAD Connect está configurado, ejecuta el software "Servicio de Sincronización" para verificar los registros de sincronización entre el AD local y Azure AD.

Deberías ver operaciones "exitosas" allí. También puedes verificar en el portal de Azure que los usuarios se han sincronizado correctamente.


Creando una cuenta en AD local
Después de estas verificaciones, puedes probar creando un nuevo usuario en el AD local y forzar la sincronización usando el comando Start-ADSyncSyncCycle -PolicyType Delta.


¡Todo funciona correctamente, y podemos ver el
Última actualización: